Аналитика

Цифровая фотограмметрия, картография и землеустройство
Текущее время: 23 апр 2025 14:53

Часовой пояс: UTC + 2 часа




Начать новую тему Эта тема закрыта, вы не можете редактировать и оставлять сообщения в ней.  [ Сообщений: 206 ]  На страницу Пред.  1 ... 9, 10, 11, 12, 13, 14  След.
Автор Сообщение
 Заголовок сообщения: Re: Новые возможности программы
СообщениеДобавлено: 29 ноя 2013 15:55 
Гуру
Гуру

Зарегистрирован:
26 фев 2007 12:04
Сообщения: 1751
Откуда: Vinnitsa
Векторизация участков на кадастровой карте Украины и получение атрибутивной информации

Когда открыто окно Растр>Загрузка из Интернет, выбран источник снимков Кадастр Украины и тип изображения Карты либо Снимки+Карты двойной клик по полигону участка выполнит его векторизацию и выдаст информацию по данному участку.

Изображение

Кадастровая карта Украины не содержит координат контуров участков, поэтому их распознавание выполняется по загруженному растру. Точность построенных таким образом контуров участков довольно низкая и может служить лишь для ознакомительных целей.

_________________
Команда разработчиков Digitals
(наш e-mail и ICQ находятся в меню Помощь|О программе)
Новичкам сюда | Новые возможности программы | Купить Digitals


Вернуться к началу
 Профиль Отправить email  
 
 Заголовок сообщения: Re: Новые возможности программы
СообщениеДобавлено: 11 дек 2013 17:21 
Гуру
Гуру

Зарегистрирован:
26 фев 2007 12:04
Сообщения: 1751
Откуда: Vinnitsa
Использование произвольного списка масштабов для автомасштабируемых DMT шаблонов

Шаблоны, которые отображаются в Сервис>Документы могут автоматически подбирать масштаб при формировании плана. При этом используется стандартный масштабный ряд. При необходимости его расширения создайте файл Scales.txt в папке Digitals. Каждая строчка этого файла должна содержать только знаменатель масштаба. Значения должны идти по возрастанию. Например:

500
700
1000
1500
2000
3000
4000

_________________
Команда разработчиков Digitals
(наш e-mail и ICQ находятся в меню Помощь|О программе)
Новичкам сюда | Новые возможности программы | Купить Digitals


Вернуться к началу
 Профиль Отправить email  
 
 Заголовок сообщения: Re: Новые возможности программы
СообщениеДобавлено: 25 дек 2013 15:56 
Гуру
Гуру

Зарегистрирован:
26 фев 2007 12:04
Сообщения: 1751
Откуда: Vinnitsa
Загрузка карты геодезической сети Украины

В список источников изображений в окне Растр>Загрузка из Интернет добавлена карта геодезической сети, которая содержит положение всех геодезических пунктов Украины и их описание. Для получения данных об интересующем пункте нужно не закрывая окно загрузки выполнить двойной щелчок мышкой по нему.

Изображение

Координаты геодезических пунктов загрублены на 20 метров. Для заказа точных координат используйте сайт http://dgm.gki.com.ua

_________________
Команда разработчиков Digitals
(наш e-mail и ICQ находятся в меню Помощь|О программе)
Новичкам сюда | Новые возможности программы | Купить Digitals


Вернуться к началу
 Профиль Отправить email  
 
 Заголовок сообщения: Re: Новые возможности программы
СообщениеДобавлено: 08 янв 2014 15:01 
Гуру
Гуру

Зарегистрирован:
26 фев 2007 12:04
Сообщения: 1751
Откуда: Vinnitsa
Переключение между ортофото и топографической картой для публичной кадастровой карты Украины

Переключение выполняется в окне Растр>Загрузка из Интернет>Установки>Загрузка

Изображение

_________________
Команда разработчиков Digitals
(наш e-mail и ICQ находятся в меню Помощь|О программе)
Новичкам сюда | Новые возможности программы | Купить Digitals


Вернуться к началу
 Профиль Отправить email  
 
 Заголовок сообщения: Re: Новые возможности программы
СообщениеДобавлено: 16 янв 2014 12:11 
Гуру
Гуру

Зарегистрирован:
26 фев 2007 12:04
Сообщения: 1751
Откуда: Vinnitsa
Получение параметров объектов из кадастровой карты Украины и карты геодезической сети

При двойном клике по участку на кадастровой карте или по геодезическому пункту на карте геодезической сети открывается окно со списком атрибутов объекта. Теперь эти атрибуты могут быть записаны в параметры объекта в карте Digitals.

Изображение

Для этого достаточно поставить галочку на Записать в параметры объекта и нажать ОК. Если данная опция недоступна, получить атрибуты объекта не удалось.

Также добавлена возможность векторизировать контуры грунтов и получать по ним атрибутивную информацию.

Как получать атрибуты объектов:

1. Открыть окно Растр>Загрузка из Интернет
2. Выбрать источник изображений Кадастр Украины или Геодез. сеть Украины
3. Выбрать тип изображений Карты (для геодезической сети можно также выбирать Карты+Снимки)
4. Для кадастровой карты выбрать подтип изображений Кадастр или Грунты.
5. Указать область загрузки и систему координат карты.
6. Загрузить изображения на максимально доступном уровне. Для кадастровой карты это 19, для карты геодезической сети 13.
7. Не закрывая окно Растр>Загрузка из Интернет выполнить двойной клик по интересующему объекту. Это может быть кадастровый участок, граница грунтов или геодезический пункт. Если программа смогла векторизировать объект, он отобразится на карте. Сложнее всего с векторизацией контуров грунтов. Не поддерживаются полигоны с дырками и полигоны сложной конфигурации.
8. В открывшемся окне атрибутов включить Записать в параметры объекта. При нажатии на ОК параметры объекта будут заполнены.

Изображение

_________________
Команда разработчиков Digitals
(наш e-mail и ICQ находятся в меню Помощь|О программе)
Новичкам сюда | Новые возможности программы | Купить Digitals


Вернуться к началу
 Профиль Отправить email  
 
 Заголовок сообщения: Re: Новые возможности программы
СообщениеДобавлено: 07 июл 2014 08:49 
Гуру
Гуру

Зарегистрирован:
26 фев 2007 12:04
Сообщения: 1751
Откуда: Vinnitsa
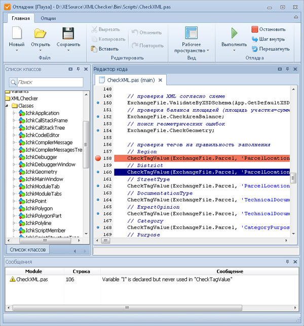
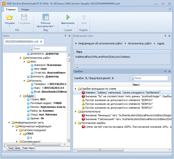
Модуль проверки кадастровых обменных XML файлов и конвертор из In4 в XML

Заказать XMLChecker


Изображение

Запуск проверки можно выполнить прямо из Digitals (меню Файл>Проверить XML) или при сохранении XML файла (если в настройках Digitals Сервис>Настройки на закладке Запись включено Проверять IN4/XML при записи).

Также проверку XML можно запустить из командной строки, например:

C:\XMLChecker.exe -check "C:\test.xml"

Программа выполняет проверку XML файлов на основе скриптов. Скрипты создаются на языках программирования Pascal или Basic. В программу встроен отладчик скриптов.

Изображение

Отладчик поддерживает пошаговую отладку, точки останова, показывает текущие значения переменных в ходе исполнения скрипта. Содержит список доступных функций и классов.

Скрипты могут создаваться и редактироваться продвинутыми пользователями. XML файл представлен набором классов, упрощающих доступ к семантике и геометрии файла. При помощи скриптов можно создавать XML файл с нуля, либо редактировать существующий.

Также поддерживается доступ к XMLChecker через COM интерфейс. Программа, написанная на любом языке, поддерживающим COM, например на Visual Basic, может управлять XMLChecker'ом.

Программа будет еще дорабатываться. Высказывайте свои замечания и предложения в отдельной ветке.

Загрузить XMLChecker.zip

Распакуйте архив в папку Digitals. Чтобы запускать проверку из Digitals, программа должна быть не старше 09.07.2014.

_________________
Команда разработчиков Digitals
(наш e-mail и ICQ находятся в меню Помощь|О программе)
Новичкам сюда | Новые возможности программы | Купить Digitals


Вернуться к началу
 Профиль Отправить email  
 
 Заголовок сообщения: Re: Новые возможности программы
СообщениеДобавлено: 02 сен 2014 13:39 
Гуру
Гуру

Зарегистрирован:
26 фев 2007 12:04
Сообщения: 1751
Откуда: Vinnitsa
HTTP сервер пересчета координат

В Digitals встроен HTTP сервер, который пока выполняет лишь одну команду - преобразование координат из одной системы координат в другую. Формат запроса следующий

http://localhost:8000/?Command=TransformPointsToNewCS&SourceDatum=SK63&DestinationDatum=WGS84&Point1=5162557.69,4317643.03&Point2=5162529.38,4317645.55

Преобразование происходит на основании имен исходного датума SourceDatum и конечного датума DestinationDatum. Датумы должны быть описаны в файле Digitals\Datums.ini. Если имя датума WGS84, это означает широту/долготу на соответствующем эллипсоиде.

В ответе Digitals отправляет JSON массив вида

{
{"x1":"46.67906827592762", "y1":"32.72912864281228"},
{"x2":"46.67782354526933", "y2":"32.72883050463158"}
}

который затем легко обработать при помощи javascript или php скрипта.

Таким образом Digitals можно использовать в онлайн сервисах трансформации координат.

Для активации HTTP сервера в Digitals зайдите в Сервис>Настройки и на
первой закладке в списке констант найдите

HTTPServerPort=8000
HTTPServerActive=0

Задайте необходимый порт и установите HTTPServerActive=1

В демо-режиме Digitals искажает результирующие координаты.

_________________
Команда разработчиков Digitals
(наш e-mail и ICQ находятся в меню Помощь|О программе)
Новичкам сюда | Новые возможности программы | Купить Digitals


Вернуться к началу
 Профиль Отправить email  
 
 Заголовок сообщения: Re: Новые возможности программы
СообщениеДобавлено: 22 сен 2014 09:34 
Администратор
Администратор

Зарегистрирован:
28 авг 2004 17:19
Сообщения: 1009
История изменений DMF-файлов (папка #DMFHistory)

При каждом сохранении карты в Digitals предыдущая версия DMF-файла переименовывалась в *.BAK, а ранее существующий BAK-файл удалялся. Теперь BAK-файл не удаляется, а переносится в специальную папку. Вложенная папка #DMFHistory автоматически возникает в каждой папке с вашими картами и содержит историю их изменений.

В случае порчи основного файла карты можно восстановить его резервную копию за любую дату (меню Карта | Свойства, кнопка Открыть архивную копию).

В отличие от резервного хранилища (Сервис|Настройки|Запись), ведение истории изменений не требует дополнительных затрат времени. Переименование файла это мгновенная операция, которая не зависит от размера карты (BAK-файла). А сохранение в резервное хранилище удваивает время записи, что может быть критично при работе с большими DMF-файлами.

Если активировано резервное хранилище, то история изменений в #DMFHistory не ведется.

_________________
Команда разработчиков Digitals
(наш skype, e-mail и телефон находятся в меню Помощь|О программе)
Новичкам сюда | Новые возможности программы | Купить Digitals | Страница в Facebook


Вернуться к началу
 Профиль  
 
 Заголовок сообщения: Re: Новые возможности программы
СообщениеДобавлено: 20 окт 2014 16:10 
Гуру
Гуру

Зарегистрирован:
26 фев 2007 12:04
Сообщения: 1751
Откуда: Vinnitsa
Конвертация In4 в XML

В Digitals добавлена возможность конвертировать обменные In4 файлы в XML формат. Если открыт In4 файл, появляется пункт меню Файл>Конвертировать In4 в XML.

Конвертация осуществляется при помощи модуля XMLChecker. Если он у вас не установлен, то Digitals попытается загрузить его из Интернет.

Конвертация реализована в виде скрипта ConvertIn4ToXML.pas, доступного для редактирования и отладки в среде XMLChecker. Также вы можете запускать конвертацию In4 в XML непосредственно в XMLChecker.

Внимание! При работе модуля XMLChecker в демо-режиме, происходит незначительное искажение координат при сохранении XML файлов. Вы можете оценить работу программы в демо-режиме. Для постоянного использования, закажите XMLChecker на нашем веб-сайте.

XMLChecker может быть запущен с параметрами командной строки:

-Run "Имя файла скрипта" - запуск заданного скрипта на выполнение, если скрипт находится не внутри папки XMLCheck\Scripts требуется задавать полный путь к файлу скрипта.

-Open "Путь к XML либо In4 файлу" - открывает заданный файл в XMLChecker

-Check "Путь к XML файлу" - проверка заданного XML файла на ошибки (используется скрипт проверки по умолчанию, установленный в настройках XMLChecker)

-ConvertIn4ToXML "Путь к In4 файлу" - конвертирование In4 в XML формат (используется скрипт конвертирования In4 > XML по умолчанию, установленный в настройках XMLChecker)

-ConvertIn4ToXMLFolder "Путь к каталогу с In4 файлами" - конвертирование всех In4, найденных в заданном каталоге.

-IncludeSubFolders - применяется с ключом -ConvertIn4ToXMLFolder, если задан ключ -IncludeSubFolders, поиск производится также и в подкаталогах

-Hidden - показывать ли окно XMLChecker, если ключ задан программа закрывается выполнив задание. Применяется вместе с ключами -ConvertIn4ToXMLFolder и -ConvertIn4ToXML

-CloseFileTabs - закрывает все открытые вкладки файлов

Примеры:

D:\Digitals\XMLCheck\XMLChecker.exe -Check "e:\работа\обменники для проверки\5324281501010010157.in4"

D:\Digitals\XMLCheck\XMLChecker.exe -ConvertIn4ToXMLFolder "e:\работа\папка с In4" -IncludeSubFolders -Hidden

_________________
Команда разработчиков Digitals
(наш e-mail и ICQ находятся в меню Помощь|О программе)
Новичкам сюда | Новые возможности программы | Купить Digitals


Вернуться к началу
 Профиль Отправить email  
 
 Заголовок сообщения: Re: Новые возможности программы
СообщениеДобавлено: 28 ноя 2014 14:21 
Администратор
Администратор

Зарегистрирован:
28 авг 2004 17:19
Сообщения: 1009
Функция @Map.RescaleObjectToArea для приведения участка к заданной площади

Функция скрипта @Map.RescaleObjectToArea Index NewArea масштабирует объект с порядковым номером Index для приведения его площади к новому значению (NewArea).

Текст скрипта для масштабирования помеченного объекта:

$I=@Map.NextSelected
@If $I<=0 @Break Пометьте объект для масштабирования
$A=@Map.Object[$I].Parameter[0]
$A=@Dialog.Ask Введите новую площадь Default=$A
@If $A= @Break
@Map.Undo.StartOperationGroup
@Map.Undo.SaveObject $I
@Map.RescaleObjectToArea $I $A
@Window.Refresh

_________________
Команда разработчиков Digitals
(наш skype, e-mail и телефон находятся в меню Помощь|О программе)
Новичкам сюда | Новые возможности программы | Купить Digitals | Страница в Facebook


Вернуться к началу
 Профиль  
 
 Заголовок сообщения: Re: Новые возможности программы
СообщениеДобавлено: 15 дек 2014 16:12 
Гуру
Гуру

Зарегистрирован:
18 апр 2007 11:55
Сообщения: 2299
Откуда: Vinnytsia
Поддержка обменных xml-файлов с границами административно-территориальных единиц

В Digitals добавлена поддержка обменных файлов с границами административно-территориальных единиц, (згідно Наказу Держземагентства №180 від 13.06.2014).

Для создания/открытия/сохранения обменных файлов необходима новая версия Ged.exe и шаблон XMLNormalATO.dmf. При отсутствии шаблона, он будет автоматически загружен с нашего сайта при открытии такого XML.

Вложение:
Комментарий к файлу: Пример обменного файла границы населенного пункта.
ATO_example.zip [10.56 Кб]
Скачиваний: 3535

_________________
Команда разработчиков Digitals
(наш e-mail и ICQ находятся в меню Помощь|О программе)
Новичкам сюда | Новые возможности программы | Купить Digitals


Вернуться к началу
 Профиль Отправить email  
 
 Заголовок сообщения: Re: Новые возможности программы
СообщениеДобавлено: 13 мар 2015 12:02 
Гуру
Гуру

Зарегистрирован:
18 апр 2007 11:55
Сообщения: 2299
Откуда: Vinnytsia
Создание выкопировок

Для создания выкопировки необходимо пометить один объект и вызвать пункт меню Сервис|Документы|Имя_шаблона_выкопировки. В результате создается карта-копия шаблона, в рамку которой вставлено растровое изображение исходной карты, помеченный объект переносится в специальный слой с условным знаком-штриховкой.
Dmt-файл шаблона-выкопировки: Должен находится в папке с программой, имя файла должно содержать строку layout.

Рамка карты шаблона задает размах фрагмента исходной карты. Центр объекта слоя ID7575001 "Layout object position" задает положение исходного объекта в документе, размах этого объекта не важен. Масштаб шаблона не важен, документ всегда создается в масштабе исходной карты. Имя файла создаваемого документа составляется из имени шаблона и результата выражения, заданного в имени карты шаблона (Карта|Свойства|Имя карты).

Для работы шаблонов-выкопировок необходима новая версия Ged.exe


Вложения:
A3 (layout).zip [14.39 Кб]
Скачиваний: 3316
A4 (layout).zip [14.36 Кб]
Скачиваний: 3444

_________________
Команда разработчиков Digitals
(наш e-mail и ICQ находятся в меню Помощь|О программе)
Новичкам сюда | Новые возможности программы | Купить Digitals
Вернуться к началу
 Профиль Отправить email  
 
 Заголовок сообщения: Re: Новые возможности программы
СообщениеДобавлено: 16 мар 2015 10:59 
Гуру
Гуру

Зарегистрирован:
18 апр 2007 11:55
Сообщения: 2299
Откуда: Vinnytsia
Функция @Map.CreateLayout XCenter YCenter Width Height Scale DPI BitPerPixel BMPFileName

Функция @Map.CreateLayout XCenter YCenter Width Height Scale DPI BitPerPixel BMPFileName создает растровый фрагмент активной карты и сохраняет его в файл.
XCenter - X-координата центра создаваемого растра
YCenter - Y-координата центра создаваемого растра
Width - ширина растра в мм
Height - высота растра в мм
Scale - масштаб отрисовки, если равен 0, то равен текушему масштабу карты
DPI - разрешение растра (пикселей на дюйм)
BitPerPixel - формат пикселя (1 - чернобелое, 8 - 255 оттенков серого, 24 - полноцветное)
BMPFileName - имя файла, в который сохраняется растр без запроса на перезапись

Пример использования:

$SO=@Map.SelectedObject
@if $SO=0 then @Break Пометьте объект
$X=@Map.Object[$SO].Parameter[-4]
$Y=@Map.Object[$SO].Parameter[-3]
$PP=@ProgramPath
$FN=$PP\Pictures\selected.bmp
;Высота и ширина - 200мм, разрешение - 600 dpi, формат пикселя - 8-bit grayscale
@Map.CreateLayout $X $Y 200 200 0 600 8 $FN
;открываем просмотрщик по умолчанию
@Run $FN

_________________
Команда разработчиков Digitals
(наш e-mail и ICQ находятся в меню Помощь|О программе)
Новичкам сюда | Новые возможности программы | Купить Digitals


Вернуться к началу
 Профиль Отправить email  
 
 Заголовок сообщения: Re: Новые возможности программы
СообщениеДобавлено: 30 мар 2015 10:55 
Гуру
Гуру

Зарегистрирован:
18 апр 2007 11:55
Сообщения: 2299
Откуда: Vinnytsia
Функция @Map.Layers.SortBy ColumnName

Добавлена функция @Map.Layers.SortBy ID|NAME|CLEARNAME|REFERENCE|OBJECTSCOUNT, которая сортирует список слоев карты.

Параметр ColumnName задает критерий сортировки. Возможны следующие варианты:

ID - по возрастанию ID слоя.
NAME - по возрастанию имени слоя, при этом в именах формата "кодслоя имяслоя" код слоя игнорируется.
CLEARNAME - по возрастанию имени слоя, при этом в именах формата "кодслоя имяслоя" и "кодслоя_имяслоя" код слоя игнорируется.
REFERENCE - по убыванию частоты использования слоя (выбор активного слоя при сборе).
OBJECTSCOUNT - по убыванию количества объектов карты, принадлежащих слою.

_________________
Команда разработчиков Digitals
(наш e-mail и ICQ находятся в меню Помощь|О программе)
Новичкам сюда | Новые возможности программы | Купить Digitals


Вернуться к началу
 Профиль Отправить email  
 
 Заголовок сообщения: Re: Новые возможности программы
СообщениеДобавлено: 08 дек 2015 11:09 
Администратор
Администратор

Зарегистрирован:
28 авг 2004 17:19
Сообщения: 1009
Получение атрибутов участка с публичной кадастровой карты

В меню Калькулятор на закладке Инфо добавлена команда Атрибуты участков с ПКК, которая создает запрос к публичной кадастровой карте Украины с координатами центроидов помеченных объектов. Возвращаемые атрибуты участка заносятся в параметры "Кадастровий номер", "Тип власності", "Цільове призначення" и "Площа" (нужные параметры создаются автоматически).

Если карта не в СК63, то нужно задать ее датум в меню Карта|Свойства.

Данные об участке также можно получить при помощи скрипта. Функция @Map.GetPublicMapParcelInfo $X $Y возвращает данные об участке с публичной кадастровой карты Украины по любой, находящейся внутри него точке. Параметры функции - координаты точки в системе координат карты.

Функция возвращает "0", если на публичной карте нет сведений об участке. При наличии информации, вернет список значений публично доступных атрибутов:

Кадастровий номер
Тип собственности
Целевое назначение
Площадь


Пример скрипта, использующего @Map.GetPublicMapParcelInfo

$SO=@Map.SelectedObject
@if $S0=0 then @Break Пометьте объект
$X=@Map.Object[$SO].Parameter[-4]
$Y=@Map.Object[$SO].Parameter[-3]
$Res=@Map.GetPublicMapParcelInfo $X $Y
@if $Res=0 then @Break Информация не найдена
@Dialog.Message $Res


Результат:
1823181800:01:001:0001
не визначено
01.01
49.5032 га

_________________
Команда разработчиков Digitals
(наш skype, e-mail и телефон находятся в меню Помощь|О программе)
Новичкам сюда | Новые возможности программы | Купить Digitals | Страница в Facebook


Вернуться к началу
 Профиль  
 
Показать сообщения за:  Поле сортировки  
Начать новую тему Эта тема закрыта, вы не можете редактировать и оставлять сообщения в ней.  [ Сообщений: 206 ]  На страницу Пред.  1 ... 9, 10, 11, 12, 13, 14  След.

Часовой пояс: UTC + 2 часа


Кто сейчас на конференции

Сейчас этот форум просматривают: нет зарегистрированных пользователей и гости: 5


Вы не можете начинать темы
Вы не можете отвечать на сообщения
Вы не можете редактировать свои сообщения
Вы не можете удалять свои сообщения
Вы не можете добавлять вложения

Найти:
Перейти:  
Powered by phpBB © 2000, 2002, 2005, 2007 phpBB Group
Русская поддержка phpBB